上节课,我们讲了如何使用burp抓取数据包,以及proxy的一些常用功能;这节课,我们主要学习scanner、intruder、repeater等等。
intruder功能
标识符枚举用户名,ID和账户号码, 模糊测试SQL注入,跨站,目录遍历等等。
首先,打开burp,并进入到proxy功能,可以看到“target”、“positions”、“payloads”、“options”标签
positions模块
Positions- 选择攻击模式
sniper- 对变量依次进行暴力破解。
battering ram- 对变量同时进行破解。
pitchfork- 每一个变量标记对应一个字典,一一对应进行破解。
cluster bomb- 每个变量对应一个字典,并且进行交叉式破解,尝试各种组合。适用于用户名+密码的破解。

选择要进行暴力破解的参数,用$包含参数值,表示对该值进行枚举

payloads模块
以简单模式为例,可选择对某个参数设置payload

Payload类型可选择字典方式,爆破方式等等多总

Payload进行编码、加密、截取等操作,例如暴力破解base64加密登录等等

Simple list- 通过配置一个字符串列表作为Payload,也可以自定义添加或从加载文件夹,如下:

Runtime file- 指定文件,作为相对应Payload位置上的Payload列表。

Custom iterator- 款功能强大的Payload,它共有8个占位,每一个占位可以指定简单列表的Payload类型,然后根据占位的多少,与每一个简单列表的Payload进行笛卡尔积,生成最终的Payload列表。

options模块
Request Engine设置请求的线程数,超时重试时间

Grep Match— 这个设置主要用来从响应包中提取某些结果,如果匹配成功,则在攻击结果中添加的新列中标明,便于排序和数据提取。比如说,在测试SQL注入漏洞,扫描包含“ODBC”,“错误”等消息,来识别可能存在注入漏洞的参数。

Grep Extract— 这些设置可用于提取响应消息中的有用信息。此选项是从返回包中提取有用的信息。例如,如果可通过ID的参数循环,可以提取每个文档寻找有趣的项目的页面标题。如果您发现返回的其他应用程序用户详细信息的功能,可以通过用户ID重复和检索有关用户管理帐户,忘记密码,邮箱等等。


Grep Payloads- 这些设置可用于提取响应消息中是否包含Payload的值,比如说,你想验证反射性的XSS脚本是否成功,可以通过此设置此项。

scanner功能
在Live Scanning选项卡中,我们也可以对请求的域、路径、IP地址、端口、文件类型 进行控制,如下图:

通过前几节的学习,我们已经知道Burp Scanner有主动扫描和被动扫描两个扫描方式,在 Options子选项卡中,主要是针对这两种扫描方式在实际扫描中的扫描动作进行设置。具体的
设置包含以下部分:
攻击插入点设置(Attack Insertion Points)

Burp Scanner在扫描中对请求数据包进行扫描,在每一个插入点构造测试语句,对参数值进行替换,从验证可能存在的安全漏洞。

主动扫描(Active Scanning Engine)
主动扫描设置主要是用来设置控制主动扫描时的线程、失败重试间隔、失败重试次数、请求延迟等等。其中请求延迟设置(Throttle between requests)和其子选项延迟随机数 (Add random variations to throttle)在减少应用负荷,模拟人工测试,使得扫描更加隐蔽,而不易被网络安全设备检测出来。按自己的需求及配置情况设置线程数及延迟情况

主动扫描优化(Active Scanning Optimization)
此选项的设置主要是为了优化扫描的速度和准确率,尽量地提高扫描速度的同时降低漏洞的 误报率。 扫描速度(Scan speed)分三个选项,不同的选项对应于不同的扫描策略,当选择Thorough时,Burp会发送更多的请求,对漏洞的衍生类型会做更多的推导和验证。而当你选择Fast,Burp则只会做一般性的、简单的漏洞验证。

主动扫描范围设置(Active Scanning Areas)
在主动扫描过程中,根据扫描时间、重点等情况,选择不同的扫描范围。这里可选择的扫描范围有:SQL注入 -可以使不同的测试技术(基于错误,时间等),并且可按照特定数据库类型(MSSQL,Oracle和MySQL的)、反射式跨站点脚本、存储的跨站点脚本。

被动扫描范围设置(Passive Scanning Areas)
因为被动扫描不会发送新的请求,只会对原有数据进行分析,其扫描范围主要是请求和应答消息中的如下参数或漏洞类型:Headers、Forms、Links、Parameters、Cookies、MIME type、Caching、敏感信息泄露、Frame框架点击劫持、ASP.NET ViewState

repeater功能
通过修改请求包,查看服务器端响应情况。
在渗透测试过程中,我们经常使用Repeater来进行请求与响应的消息验证分析,比如修改请求参数,验证输入位置的漏洞;修改请求参数,验证逻辑越权;从拦截历史记录中对验证码,抓取进行重放。如下所示:

其设置主要包括以下内容:
更新Content-Length这个选项是用于控制Burp是否自动更新请求消息头中的Content-Length
解压和压缩(Unpack gzip / deflate)这个选项主要用于控制Burp是否自动解压或压缩服务器端响应的内容
跳转控制(Follow redirections)这个选项主要用于控制Burp是否自动跟随服务器端作请求跳转,比如服务端返回状态码为302,是否跟着应答跳转到302指向的url地址。 它有4个选项,分别是永不跳转(Never),站内跳转(On-site only )、目标域内跳转(Inscope only)、始终跳转(Always),其中永不跳转、始终跳转比较好理解,站内跳转是指当前的同一站点内跳转;目标域跳转是指target scope中配置的域可以跳转;
跳转中处理Cookie(Process cookies in redirections)这个选项如果选中,则在跳转过程中设置的Cookie信息,将会被带到跳转指向的URL页面,可以进行提交。
视图控制(View)这个选项是用来控制Repeater的视图布局
其他操作(Action)通过子菜单方式,指向Burp的其他工具组件中。

spider功能
爬取网站相关页面,通过HTML、js、提交的表单中的超链接、目录列表、注释,以及 robots.txt 文件。以树列表的形式详细的显示网站结构。在使用时要谨慎对有提交、删除等功能进行spider操作。

decoder功能
对左侧text中的值进行解密、加密、hash以text形式显示到下方,同样也可以进行显示hex值。
Burp Decoder的功能比较简单,作为Burp Suite中一款编码解码工具,它能对原始数据进行各种编码格式和散列的转换。其界面如下图,主要由输入域、输出域、编码解码选项三大部分组成。

同时,可对同一个值进行多次操作,如下

comparer功能
Burp Comparer在Burp Suite中主要提供一个可视化的差异比对功能,当服务器返回包过大时,可通过复制粘贴、加载文本方式添加对比,以words和bytes方式进行查看请求或数据包的不同,来查看服务器对某些请求的差异。例如:1.枚举用户名过程中,对比分析登陆成功和失败时,服务器状态的区别;2.使用 Intruder 进行攻击时,对于不同的服务器端响应,可以很快的分析出两次响应的区别在;3.进行SQL注入的盲注测试时,比较两次响应消息的差异,判断响应结果与注入条件的关联关系。

extender功能
可通过商店添加某些插件,同样也可以添加自己或第三方的插件

可添加java、Python、ruby类型的插件,若安装失败会提示异常情况

同样burp提供了api接口,可创建自定义插件

实战篇
Scanner实战
下面介绍几种对网站渗透时会用到的一些方法
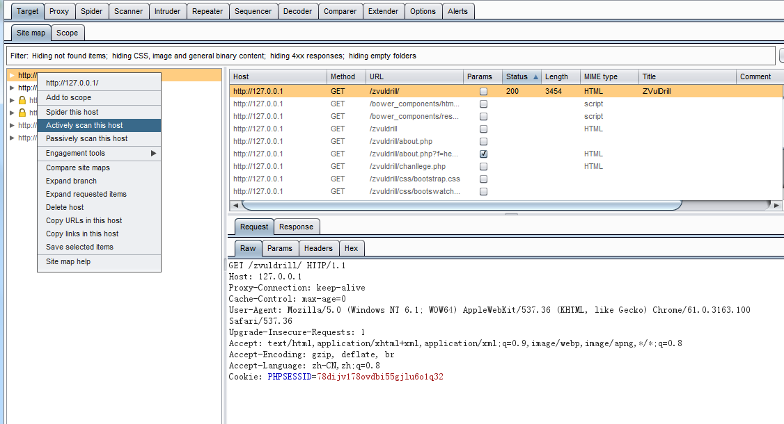
在对系统做主动扫描时,当进行Burp Scanner。对下面的url进行扫描,如下:

当我们在Burp Target 的站点地图上的某个URL执行Actively scan this host时,会自动弹出过滤设置

优化扫描选项,我们可以对选项进行设置,指定哪些类型的文件不再扫描范围之内,如下:

在这里,我们可以设置扫描时过滤某些类型,如:过滤js、css、图片等静态资源文件。 当我们点击【next】按钮,进入扫描路径分支的选择界面。如下图:

以上是扫描开始前的一些相关设置,看个人需求进行设置,下面进入扫描阶段。 此时,在Scan queue队列界面,可以看到会显示扫描的进度、问题总数、请求数和错误统计等信息。

同样,在Scan queue功能上,可以选中某个记录,在右击的弹出菜单中,对扫描进行控制。比如取消扫描、暂停扫描、恢复扫描、转发其他功能等等。如下:

同时,在Results界面,自动显示队列中已经扫描完成的漏洞明细。

intruder实战
登录框暴力破解
登录处不存在验证码和次数限制,首先我们会想到弱口令和暴力破解
下面我们看看如何对用户名和密码进行暴力破解
首先,我们尝试已知用户名,暴力破解密码,上一篇已经介绍了如何抓包,这里不在进行介绍。
单个参数暴力破解
当我们将数据包发送到intruder功能时,会自动对某些参数标记

这里我们只对pass进行暴力破解,点击clear$清楚所有标记

选择要进行暴力破解的参数值,点击add$,可以看到将pass参数选中,这里我们只对一个参数进行暴力破解,所以使用sniper即可

下面我们选择要添加的字典

同样也可以进行添加自己的字典,等等

这里,我们选择自带的password字典进行暴力猜解

由于字典有3000多条,不可能一条条获取,可以对status或length进行排序,可以看到找到了长度不一样的payload,说明很可能是要找的密码

多个参数暴力破解
同样,若用户名和密码都不知道,如何进行暴力破解
首先,按照上面的方式选中user和pass参数

这里选择交叉式cluster bomb模式进行暴力破解,由于交叉式会进行n*m次所以这里只写几个payload进行演示

首先,payload set选1,为第一个payload的值

然后设置payload set为2,设置第二个值的payload,可以看到需要进行56次请求

可以看到payload1、payload2的值均为test,猜解到正确的用户名密码

我们可以看到存在登录框,但未不存在验证码和次数限制,首先我们会想到弱口令和暴力破解,同样payload参数有很多种方式数字、日期、自定义长度等等
Custom iterator方式生成字典
首先设置position1,为aaa

设置position2为ParseError: KaTeX parse error: $ within math mode

设置position3为passwords

进行暴力破解时可以看到payload以test、ParseError: KaTeX parse error: $ within math mode和passwords内容组成,可以方便我们对某些特定的类型进行暴力破解,例如邮箱[email protected]
